Skip to content

The IDE for parallel
AI coding agents

Run dozens of AI agents simultaneously in isolated git worktrees. Review diffs, leave inline comments, resume with feedback — all from one interface.

View on GitHub
Workstream IDE — worktree sidebar, agent session, and workspace explorer

Trusted by world-class developers

Ship code 10× faster with no context switching

Orchestrate

Run dozens of agents at once

Spin up agents across multiple repos from a single orchestration panel. Track live status for every agent — get notified instantly when one needs your permission.

Orchestration panel with multiple agents running in parallel
Agents

Works with any CLI agent

Deeply integrated with Claude Code and Codex, but the terminal is your open playground — run any agent of your choice.

Agent selection with Claude Code and Codex
Isolation

Changes are isolated

Every agent works in its own git worktree. No conflicts, no stepping on each other. Each branch is fully isolated, backed by git — merge when you're ready.

Isolated worktrees with split diff view
Review loop

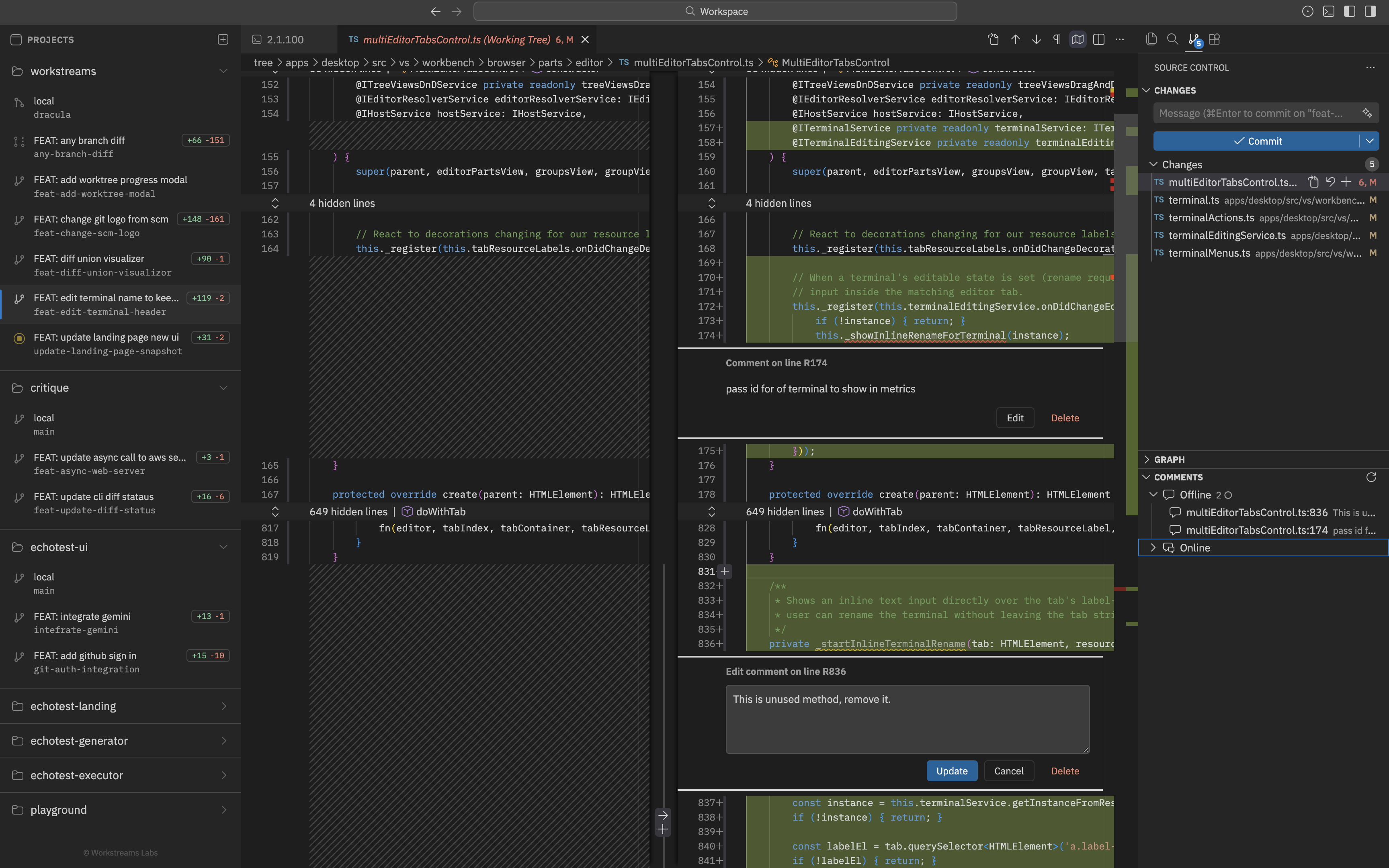
Offline & online comments

Write offline comments directly on diffs. Fetch online comments from GitHub PRs with isolated git authorisation per repo. Send them all back to the agent in one click.

Inline review comments with offline and online support
Editor

LSP-integrated full-fledged editor

A complete development environment with Language Server Protocol support, syntax highlighting, and an integrated terminal to back you up on everything.

LSP-integrated editor with syntax highlighting and autocomplete

Frequently
asked questions

An open-source desktop IDE for orchestrating parallel AI coding agents. Define tasks, let agents run in isolated git worktrees simultaneously, then review and iterate from a single interface.

Workstreams is agent-agnostic. Claude Code has deep integration with session capture, resume, and auto-commit. Aider and Gemini are also supported, with Codex coming soon.

Each agent gets its own isolated git worktree — a separate working directory sharing the same .git history. Agents work in parallel without file conflicts. Worktree creation is serialized to prevent git lock races, then agents run fully parallel.

Yes. Workstreams is fully open source. It orchestrates AI agents that you already have installed — there are no extra accounts, subscriptions, or API keys required by Workstreams itself.

Workstreams is a standalone desktop IDE for macOS with full LSP support, syntax highlighting, and an integrated terminal. It runs as its own app — no extensions or plugins needed.

Yes. Workstreams supports pulling online comments from GitHub alongside local offline review comments. Both are included when resuming agents, so your feedback loop spans across tools.

Start shipping faster

Desktop-first docs for Workstreams